Direkt zum Inhalt
eccenca GmbH

Unternehmen

eccenca vereinfacht Nutzung von Knowledge-Graphen


23. Juni 2020, 09:31
PRESSEMITTEILUNG/PRESS RELEASE

Neue Version von Corporate Memory fokussiert auf Usability der Knowledge-Graph-Software

eccenca vereinfacht Nutzung von Knowledge-Graphen

eccenca vereinfacht Nutzung von Knowledge-Graphen
© eccenca GmbH

- Update vereinfacht Datenexploration und beschleunigt Automatisierung von Datenprozessen
- Weiterentwicklung ist direktes Ergebnis aus Kundenprojekten

eccenca veröffentlicht Version 20.06 seines Spitzenproduktes, der Knowledge-Graph-Software Corporate Memory. Der Schwerpunkt der Weiterentwicklung liegt auf dem Ausbau der Benutzerfreundlichkeit. Geschäftsanwender wie Fachexperten werden damit befähigt, im Alltag Knowledge-Graph-Technologie einfach zu nutzen und damit ihre eigenen Arbeitsabläufe zu verbessern. "Unternehmen haben in den letzten Jahren erkannt, dass sie die Komplexität ihrer Datenlandschaft nur mit Knowledge Graphen wirklich bewältigen können", erklärt René Pietzsch, Leiter Produktmanagement bei eccenca. "Allerdings beschäftigen die meisten Unternehmen keine Datenwissenschaftler oder Wissensingenieure, um die oft komplexen Softwarelösungen zu betreiben. Wir haben verstanden, dass Knowledge Graphen erst dann zur ersten Wahl für die Verwaltung verlinkter und semantischer Daten werden, wenn sie von den Mitarbeitern, die tatsächlich mit den Daten arbeiten, genutzt werden können - also dem Management und den Mitarbeitern in den jeweiligen Abteilungen. Deshalb haben wir uns bei dieser Version auf Benutzerfreundlichkeit, User Experience und leichte Bedienbarkeit konzentriert".

Die neuen Funktionen von Corporate Memory vereinfachen sowohl die Migration von Daten als auch die Exploration verknüpfter Datenquellen. Ersteres ermöglicht die Automatisierung der Datenmigration und -synchronisation. Letzteres ist ein entscheidendes Merkmal für die schnelle und umfassende Datenbeschaffung und -extraktion durch die Nutzer für z.B. Berichterstattung, Visualisierung oder Business-Intelligence-Analyse.

Nutzer profitieren mit Corporate Memory 20.06 durch:
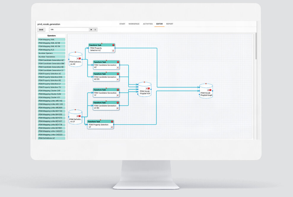
Vereinfachung des DataIntegration Workspace: Das neue Design des DataIntegration-Moduls vereinfacht die Exploration bestehender und Integration neuer Datenquellen auch durch Nicht-Techies (BETA release).
Vereinfachung der Datenabfragen: Umsetzung der neuen REST-API erlaubt direkte Datenabfragen an Knowledge Graph aus Drittanbieter-Applikationen. Nutzer können über ihre jeweilige Anwendung auf die erweiterbare Abfragebibliothek zugreifen und Abfragen starten. Dafür sind keine Vorkenntnisse in der für Knowledge-Graph-Abfragen standardmäßig genutzten Sprache SPARQL notwenig.
Vereinfachung des Reportings und der Visualisierung in Power BI: Der aktualisierte Connector erlaubt Nutzern einen einfachen Datenimport aus dem Knowledge Graph in das gängige Visualisierungstool Microsoft Power BI. Die Datenbeschaffung für Reporting und Visualisierung auf Power BI Dashboards wird signifikant beschleunigt.
Vereinfachung und Automatisierung der Datenmigration: Das neue cmemc-Modul erlaubt Datenexperten, über einfache Befehlzeilen die Datenmigration zwischen verschiedenen Konsolidierungsstufen sowie verschiedenen Instanzen aus z. B. mehreren Triple-Stores zu automatisieren.
Automatisiertes Tracking von Veränderungen: Änderungen an Daten können automatisch über das Data-Exploration-Interface verfolgt werden.
Automatisierte String-Normalisierung: Die neu eingeführte Einheiten-Konversion vereinfacht die Normalisierung von Strings zu Tuples. Integration und Vergleich verschiedenartiger Einheiten werden damit vereinfacht. Strings wie "10 km" und "6,2137 mi" werden in "10.000" (m) (und vice versa) normalisiert. Die Zieleinheit kann entsprechend der lokal vorherrschenden Standards individual angepasst werden. Das erlaubt die schnelle Suche identischer Einträge in Datasets sowie den Vergleich unterschiedlicher Einheiten.
Unterstützung von Jinja-Templates: Über Jinja-Templates kann in Workflow-Operationen einfach definiert werden, wie Daten gestaltet werden sollen. Dadurch wird die Erstellung textbasierter Ausgaben und die Vorbereitung von Eingabeparametern für nachfolgende (REST-) API-Anfragen.
Erweiterter Datenschutz und erweiterte Datenidenifikation: Erstellung namensbasierter und zufälliger URIs über den UUID-Generator. Durch zufällige URIs kann bei Bedarf der Inhalt eines Triples verschleiert werden. Die namensbasierte Option dagegen erlaubt die Erstellung eindeutiger und zugleich aussagekräftiger URIs auf Basis der jeweiligen Triple-Inhalte.
Einfache Dokumentation und API-Test-Umgebung: Die Umsetzung der OpenAPI-Spezifikation bietet Entwicklern und Data Scientist einfachen Zugang zur API-Dokumentation sowie zu interaktivem Online-API-Testing. Mit der neuen Version wird zudem die gesamte Dokumentation für Corporate Memory inklusive verschiedener Tutorials frei zugänglich gemacht.

Die Aktualisierung der bewährten Knowledge-Graph-Plattform ist ein direktes Ergebnis der engen Kommunikation mit aktuellen Kunden aus verschiedenen Branchen wie Industrie, Finanzdienstleistungen und Telekommunikation.

Weitere Informationen zu Corporate Memory finden Sie unter www.eccenca.com oder im Dokumentationszentrum zu Corporate Memory unter https://bit.ly/2N4qmjf.

Kontakt
Jens Pacholsky
Head of Marketing